5. 共享与协作
功能介绍
Notion 提供了灵活而强大的共享与协作机制。你可以精细地控制谁能访问你的页面,以及他们拥有什么级别的权限。无论是团队内部协作还是与外部伙伴共享,Notion 都能满足需求。协作功能贯穿 Notion 的各个层面——从整个工作空间到单个页面,都可以独立设置权限。
使用方法
邀请成员加入工作空间

点击侧边栏底部团队协作区的「添加成员」按钮。

输入对方的邮箱地址,选择角色,发送邀请即可。
分享单个页面

打开要分享的页面,点击右上角的「共享」按钮。

输入对方的邮箱或选择已有成员。

设置权限级别(全部权限、可编辑、可评论、可查看)。
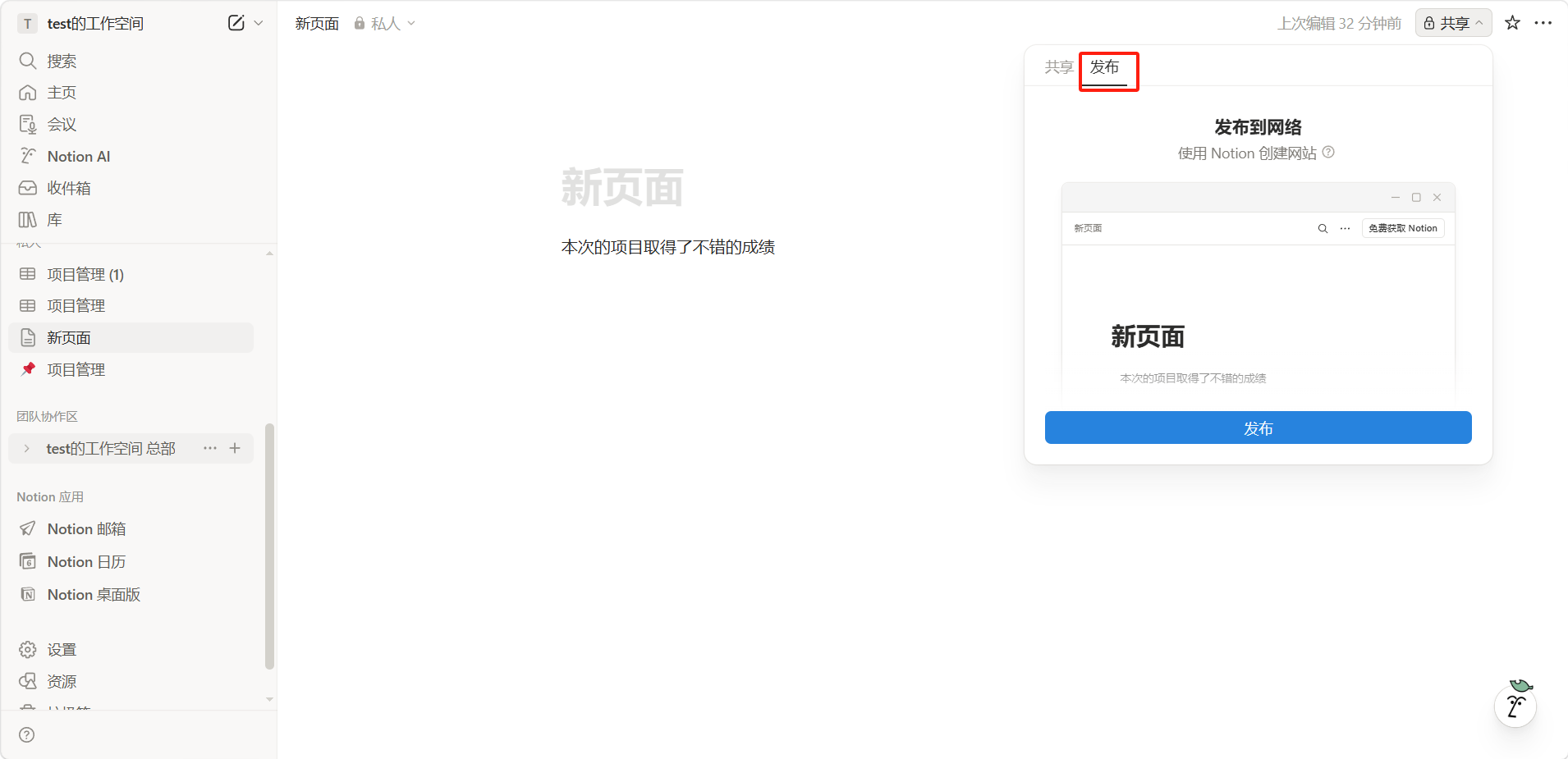
发布为公开链接

点击页面右上角的「共享」按钮。

点击「发布」选项。

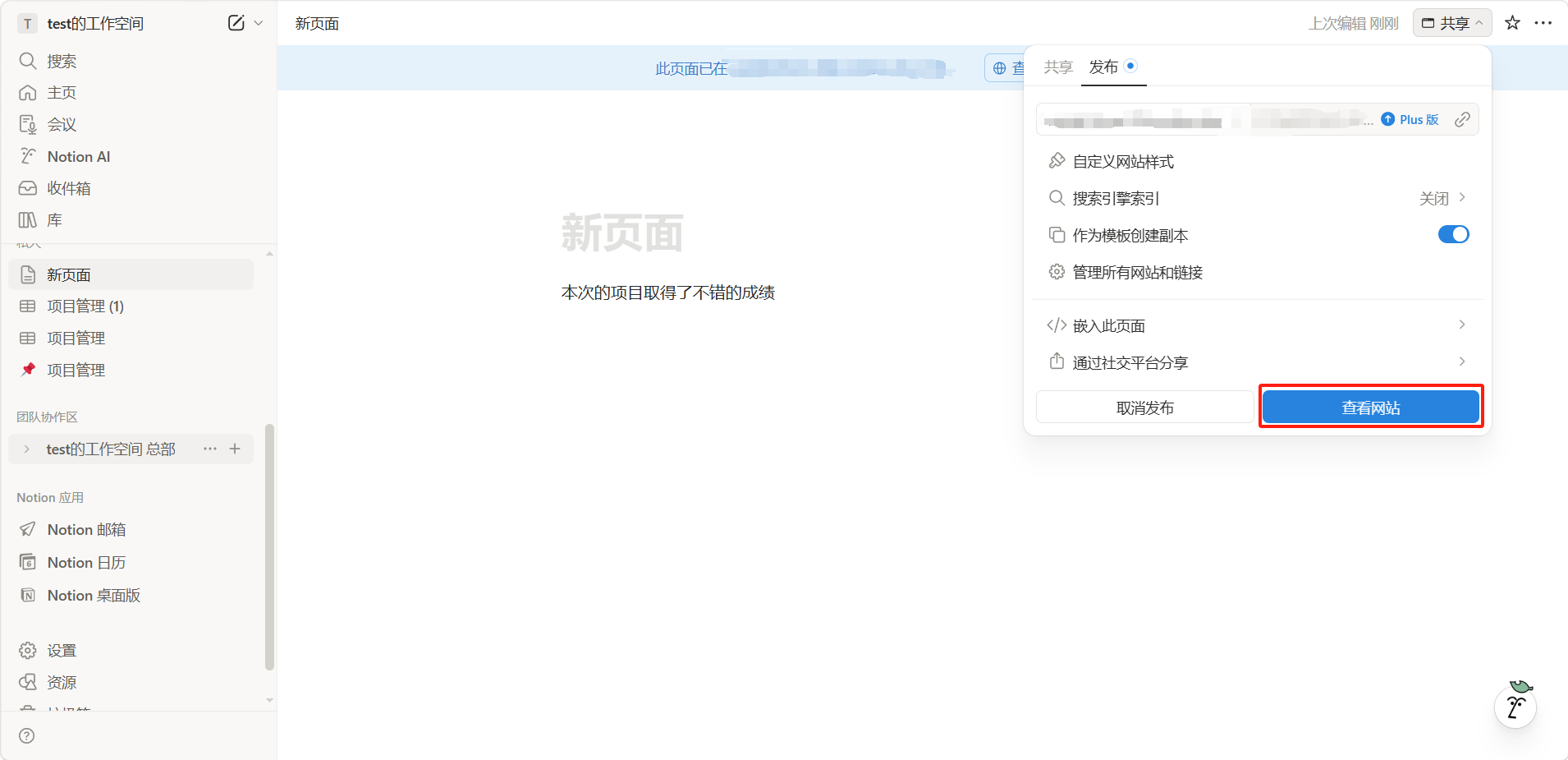
点击「查看网站」即可查看发布的网站。
权限级别说明
协作功能
- 实时编辑:多人可以同时编辑同一页面,实时看到彼此的光标和修改。
- 评论与讨论:在任何区块上添加评论,进行针对性的讨论。
- @提及:在文本中 @某个成员,对方会收到通知。
- 提醒:设置日期提醒,在指定时间收到通知。
- 页面分析:查看页面的浏览量、编辑次数等数据。
示例一
示例二
示例三
示例四
示例五